文章目录
- 一、YOLOv5
- 二、YOLOv6
- 三、YOLOv7
- 四、YOLOv8
- 五、YOLOv9
- 六、YOLOv10
- 七、YOLOv11
- 八、YOLOv12
- 九、目标检测系列文章
本文将给出YOLO各版本(YOLOv5、YOLOv6、YOLOv7、YOLOv8、YOLOv9、YOLOv10、YOLOv11、YOLOv12)网络结构图的绘制方法及图。本文所展示均为YOLO各模型n或s相对轻量的网络结构,部分为通用。
本文分别展示各模型yaml网络结构,再分别给出结构图样式。
一、YOLOv5
# YOLOv5 v6.0 backbone
backbone:# [from, number, module, args][[-1, 1, Conv, [64, 6, 2, 2]], # 0-P1/2[-1, 1, Conv, [128, 3, 2]], # 1-P2/4[-1, 3, C3, [128]],[-1, 1, Conv, [256, 3, 2]], # 3-P3/8[-1, 6, C3, [256]],[-1, 1, Conv, [512, 3, 2]], # 5-P4/16[-1, 9, C3, [512]],[-1, 1, Conv, [1024, 3, 2]], # 7-P5/32[-1, 3, C3, [1024]],[-1, 1, SPPF, [1024, 5]], # 9]
# YOLOv5 v6.0 head
head: [[-1, 1, Conv, [512, 1, 1]],[-1, 1, nn.Upsample, [None, 2, "nearest"]],[[-1, 6], 1, Concat, [1]], # cat backbone P4[-1, 3, C3, [512, False]], # 13[-1, 1, Conv, [256, 1, 1]],[-1, 1, nn.Upsample, [None, 2, "nearest"]],[[-1, 4], 1, Concat, [1]], # cat backbone P3[-1, 3, C3, [256, False]], # 17 (P3/8-small)[-1, 1, Conv, [256, 3, 2]],[[-1, 14], 1, Concat, [1]], # cat head P4[-1, 3, C3, [512, False]], # 20 (P4/16-medium)[-1, 1, Conv, [512, 3, 2]],[[-1, 10], 1, Concat, [1]], # cat head P5[-1, 3, C3, [1024, False]], # 23 (P5/32-large)[[17, 20, 23], 1, Detect, [nc, anchors]], # Detect(P3, P4, P5)]

二、YOLOv6

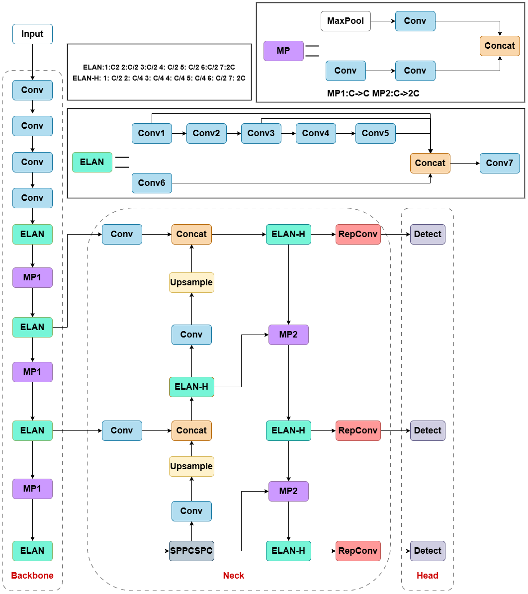
三、YOLOv7
# yolov7 backbone
backbone:# [from, number, module, args][[-1, 1, Conv, [32, 3, 1]], # 0[-1, 1, Conv, [64, 3, 2]], # 1-P1/2 [-1, 1, Conv, [64, 3, 1]],[-1, 1, Conv, [128, 3, 2]], # 3-P2/4 [-1, 1, Conv, [64, 1, 1]],[-2, 1, Conv, [64, 1, 1]],[-1, 1, Conv, [64, 3, 1]],[-1, 1, Conv, [64, 3, 1]],[-1, 1, Conv, [64, 3, 1]],[-1, 1, Conv, [64, 3, 1]],[[-1, -3, -5, -6], 1, Concat, [1]],[-1, 1, Conv, [256, 1, 1]], # 11[-1, 1, MP, []],[-1, 1, Conv, [128, 1, 1]],[-3, 1, Conv, [128, 1, 1]],[-1, 1, Conv, [128, 3, 2]],[[-1, -3], 1, Concat, [1]], # 16-P3/8 [-1, 1, Conv, [128, 1, 1]],[-2, 1, Conv, [128, 1, 1]],[-1, 1, Conv, [128, 3, 1]],[-1, 1, Conv, [128, 3, 1]],[-1, 1, Conv, [128, 3, 1]],[-1, 1, Conv, [128, 3, 1]],[[-1, -3, -5, -6], 1, Concat, [1]],[-1, 1, Conv, [512, 1, 1]], # 24[-1, 1, MP, []],[-1, 1, Conv, [256, 1, 1]],[-3, 1, Conv, [256, 1, 1]],[-1, 1, Conv, [256, 3, 2]],[[-1, -3], 1, Concat, [1]], # 29-P4/16 [-1, 1, Conv, [256, 1, 1]],[-2, 1, Conv, [256, 1, 1]],[-1, 1, Conv, [256, 3, 1]],[-1, 1, Conv, [256, 3, 1]],[-1, 1, Conv, [256, 3, 1]],[-1, 1, Conv, [256, 3, 1]],[[-1, -3, -5, -6], 1, Concat, [1]],[-1, 1, Conv, [1024, 1, 1]], # 37[-1, 1, MP, []],[-1, 1, Conv, [512, 1, 1]],[-3, 1, Conv, [512, 1, 1]],[-1, 1, Conv, [512, 3, 2]],[[-1, -3], 1, Concat, [1]], # 42-P5/32 [-1, 1, Conv, [256, 1, 1]],[-2, 1, Conv, [256, 1, 1]],[-1, 1, Conv, [256, 3, 1]],[-1, 1, Conv, [256, 3, 1]],[-1, 1, Conv, [256, 3, 1]],[-1, 1, Conv, [256, 3, 1]],[[-1, -3, -5, -6], 1, Concat, [1]],[-1, 1, Conv, [1024, 1, 1]], # 50]
# yolov7 head
head:[[-1, 1, SPPCSPC, [512]], # 51[-1, 1, Conv, [256, 1, 1]],[-1, 1, nn.Upsample, [None, 2, 'nearest']],[37, 1, Conv, [256, 1, 1]], # route backbone P4[[-1, -2], 1, Concat, [1]],[-1, 1, Conv, [256, 1, 1]],[-2, 1, Conv, [256, 1, 1]],[-1, 1, Conv, [128, 3, 1]],[-1, 1, Conv, [128, 3, 1]],[-1, 1, Conv, [128, 3, 1]],[-1, 1, Conv, [128, 3, 1]],[[-1, -2, -3, -4, -5, -6], 1, Concat, [1]],[-1, 1, Conv, [256, 1, 1]], # 63[-1, 1, Conv, [128, 1, 1]],[-1, 1, nn.Upsample, [None, 2, 'nearest']],[24, 1, Conv, [128, 1, 1]], # route backbone P3[[-1, -2], 1, Concat, [1]],[-1, 1, Conv, [128, 1, 1]],[-2, 1, Conv, [128, 1, 1]],[-1, 1, Conv, [64, 3, 1]],[-1, 1, Conv, [64, 3, 1]],[-1, 1, Conv, [64, 3, 1]],[-1, 1, Conv, [64, 3, 1]],[[-1, -2, -3, -4, -5, -6], 1, Concat, [1]],[-1, 1, Conv, [128, 1, 1]], # 75[-1, 1, MP, []],[-1, 1, Conv, [128, 1, 1]],[-3, 1, Conv, [128, 1, 1]],[-1, 1, Conv, [128, 3, 2]],[[-1, -3, 63], 1, Concat, [1]],[-1, 1, Conv, [256, 1, 1]],[-2, 1, Conv, [256, 1, 1]],[-1, 1, Conv, [128, 3, 1]],[-1, 1, Conv, [128, 3, 1]],[-1, 1, Conv, [128, 3, 1]],[-1, 1, Conv, [128, 3, 1]],[[-1, -2, -3, -4, -5, -6], 1, Concat, [1]],[-1, 1, Conv, [256, 1, 1]], # 88[-1, 1, MP, []],[-1, 1, Conv, [256, 1, 1]],[-3, 1, Conv, [256, 1, 1]],[-1, 1, Conv, [256, 3, 2]],[[-1, -3, 51], 1, Concat, [1]],[-1, 1, Conv, [512, 1, 1]],[-2, 1, Conv, [512, 1, 1]],[-1, 1, Conv, [256, 3, 1]],[-1, 1, Conv, [256, 3, 1]],[-1, 1, Conv, [256, 3, 1]],[-1, 1, Conv, [256, 3, 1]],[[-1, -2, -3, -4, -5, -6], 1, Concat, [1]],[-1, 1, Conv, [512, 1, 1]], # 101[75, 1, RepConv, [256, 3, 1]],[88, 1, RepConv, [512, 3, 1]],[101, 1, RepConv, [1024, 3, 1]],[[102,103,104], 1, IDetect, [nc, anchors]], # Detect(P3, P4, P5)]

四、YOLOv8
# YOLOv8.0n backbone
backbone:# [from, repeats, module, args]- [-1, 1, Conv, [64, 3, 2]] # 0-P1/2- [-1, 1, Conv, [128, 3, 2]] # 1-P2/4- [-1, 3, C2f, [128, True]]- [-1, 1, Conv, [256, 3, 2]] # 3-P3/8- [-1, 6, C2f, [256, True]]- [-1, 1, Conv, [512, 3, 2]] # 5-P4/16- [-1, 6, C2f, [512, True]]- [-1, 1, Conv, [1024, 3, 2]] # 7-P5/32- [-1, 3, C2f, [1024, True]]- [-1, 1, SPPF, [1024, 5]] # 9
# YOLOv8.0n head
head:- [-1, 1, nn.Upsample, [None, 2, "nearest"]]- [[-1, 6], 1, Concat, [1]] # cat backbone P4- [-1, 3, C2f, [512]] # 12- [-1, 1, nn.Upsample, [None, 2, "nearest"]]- [[-1, 4], 1, Concat, [1]] # cat backbone P3- [-1, 3, C2f, [256]] # 15 (P3/8-small)- [-1, 1, Conv, [256, 3, 2]]- [[-1, 12], 1, Concat, [1]] # cat head P4- [-1, 3, C2f, [512]] # 18 (P4/16-medium)- [-1, 1, Conv, [512, 3, 2]]- [[-1, 9], 1, Concat, [1]] # cat head P5- [-1, 3, C2f, [1024]] # 21 (P5/32-large)- [[15, 18, 21], 1, Detect, [nc]] # Detect(P3, P4, P5)

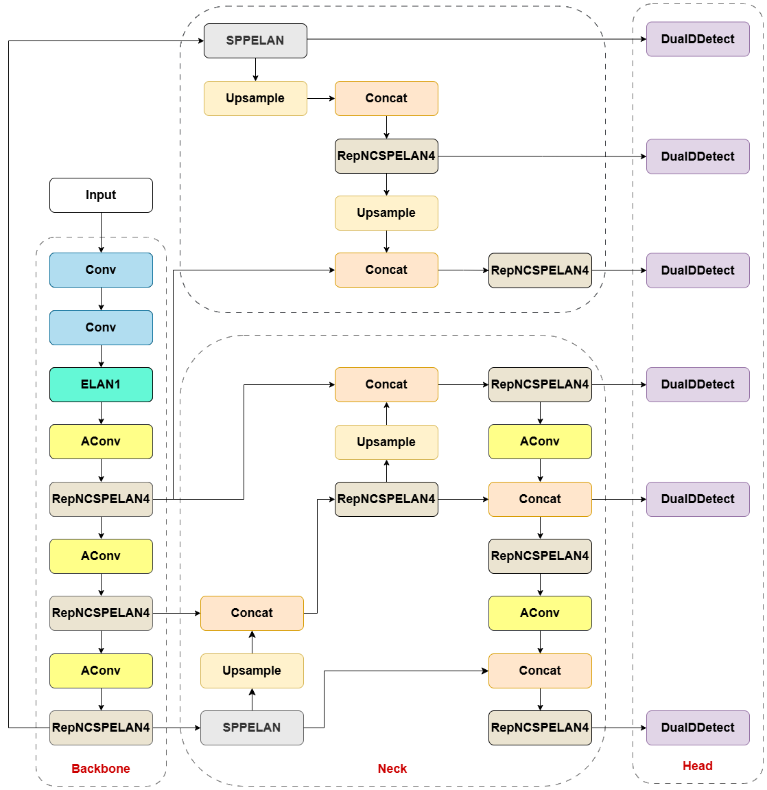
五、YOLOv9
# gelan backbone
backbone:[# conv down[-1, 1, Conv, [16, 3, 2]], # 0-P1/2# conv down[-1, 1, Conv, [32, 3, 2]], # 1-P2/4# elan-1 block[-1, 1, ELAN1, [32, 32, 16]], # 2# avg-conv down[-1, 1, AConv, [64]], # 3-P3/8# elan-2 block[-1, 1, RepNCSPELAN4, [64, 64, 32, 3]], # 4# avg-conv down[-1, 1, AConv, [96]], # 5-P4/16# elan-2 block[-1, 1, RepNCSPELAN4, [96, 96, 48, 3]], # 6# avg-conv down[-1, 1, AConv, [128]], # 7-P5/32# elan-2 block[-1, 1, RepNCSPELAN4, [128, 128, 64, 3]], # 8]
# elan head
head:[# elan-spp block[-1, 1, SPPELAN, [128, 64]], # 9# up-concat merge[-1, 1, nn.Upsample, [None, 2, 'nearest']],[[-1, 6], 1, Concat, [1]], # cat backbone P4# elan-2 block[-1, 1, RepNCSPELAN4, [96, 96, 48, 3]], # 12# up-concat merge[-1, 1, nn.Upsample, [None, 2, 'nearest']],[[-1, 4], 1, Concat, [1]], # cat backbone P3# elan-2 block[-1, 1, RepNCSPELAN4, [64, 64, 32, 3]], # 15# avg-conv-down merge[-1, 1, AConv, [48]],[[-1, 12], 1, Concat, [1]], # cat head P4# elan-2 block[-1, 1, RepNCSPELAN4, [96, 96, 48, 3]], # 18 (P4/16-medium)# avg-conv-down merge[-1, 1, AConv, [64]],[[-1, 9], 1, Concat, [1]], # cat head P5# elan-2 block[-1, 1, RepNCSPELAN4, [128, 128, 64, 3]], # 21 (P5/32-large)# elan-spp block[8, 1, SPPELAN, [128, 64]], # 22# up-concat merge[-1, 1, nn.Upsample, [None, 2, 'nearest']],[[-1, 6], 1, Concat, [1]], # cat backbone P4# elan-2 block[-1, 1, RepNCSPELAN4, [96, 96, 48, 3]], # 25# up-concat merge[-1, 1, nn.Upsample, [None, 2, 'nearest']],[[-1, 4], 1, Concat, [1]], # cat backbone P3# elan-2 block[-1, 1, RepNCSPELAN4, [64, 64, 32, 3]], # 28# detect[[28, 25, 22, 15, 18, 21], 1, DualDDetect, [nc]], # Detect(P3, P4, P5)]

六、YOLOv10
# YOLOv10.0n backbone
backbone:# [from, repeats, module, args]- [-1, 1, Conv, [64, 3, 2]] # 0-P1/2- [-1, 1, Conv, [128, 3, 2]] # 1-P2/4- [-1, 3, C2f, [128, True]]- [-1, 1, Conv, [256, 3, 2]] # 3-P3/8- [-1, 6, C2f, [256, True]]- [-1, 1, SCDown, [512, 3, 2]] # 5-P4/16- [-1, 6, C2f, [512, True]]- [-1, 1, SCDown, [1024, 3, 2]] # 7-P5/32- [-1, 3, C2fCIB, [1024, True, True]]- [-1, 1, SPPF, [1024, 5]] # 9- [-1, 1, PSA, [1024]] # 10
# YOLOv10.0n head
head:- [-1, 1, nn.Upsample, [None, 2, "nearest"]]- [[-1, 6], 1, Concat, [1]] # cat backbone P4- [-1, 3, C2f, [512]] # 13- [-1, 1, nn.Upsample, [None, 2, "nearest"]]- [[-1, 4], 1, Concat, [1]] # cat backbone P3- [-1, 3, C2f, [256]] # 16 (P3/8-small)- [-1, 1, Conv, [256, 3, 2]]- [[-1, 13], 1, Concat, [1]] # cat head P4- [-1, 3, C2f, [512]] # 19 (P4/16-medium)- [-1, 1, SCDown, [512, 3, 2]]- [[-1, 10], 1, Concat, [1]] # cat head P5- [-1, 3, C2fCIB, [1024, True, True]] # 22 (P5/32-large)- [[16, 19, 22], 1, v10Detect, [nc]] # Detect(P3, P4, P5)

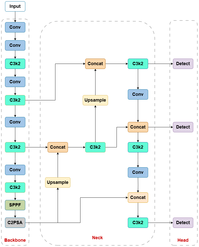
七、YOLOv11
# YOLO11n backbone
backbone:# [from, repeats, module, args]- [-1, 1, Conv, [64, 3, 2]] # 0-P1/2- [-1, 1, Conv, [128, 3, 2]] # 1-P2/4- [-1, 2, C3k2, [256, False, 0.25]]- [-1, 1, Conv, [256, 3, 2]] # 3-P3/8- [-1, 2, C3k2, [512, False, 0.25]]- [-1, 1, Conv, [512, 3, 2]] # 5-P4/16- [-1, 2, C3k2, [512, True]]- [-1, 1, Conv, [1024, 3, 2]] # 7-P5/32- [-1, 2, C3k2, [1024, True]]- [-1, 1, SPPF, [1024, 5]] # 9- [-1, 2, C2PSA, [1024]] # 10
# YOLO11n head
head:- [-1, 1, nn.Upsample, [None, 2, "nearest"]]- [[-1, 6], 1, Concat, [1]] # cat backbone P4- [-1, 2, C3k2, [512, False]] # 13- [-1, 1, nn.Upsample, [None, 2, "nearest"]]- [[-1, 4], 1, Concat, [1]] # cat backbone P3- [-1, 2, C3k2, [256, False]] # 16 (P3/8-small)- [-1, 1, Conv, [256, 3, 2]]- [[-1, 13], 1, Concat, [1]] # cat head P4- [-1, 2, C3k2, [512, False]] # 19 (P4/16-medium)- [-1, 1, Conv, [512, 3, 2]]- [[-1, 10], 1, Concat, [1]] # cat head P5- [-1, 2, C3k2, [1024, True]] # 22 (P5/32-large)- [[16, 19, 22], 1, Detect, [nc]] # Detect(P3, P4, P5)

八、YOLOv12
# YOLO12n backbone
backbone:# [from, repeats, module, args]- [-1, 1, Conv, [64, 3, 2]] # 0-P1/2- [-1, 1, Conv, [128, 3, 2]] # 1-P2/4- [-1, 2, C3k2, [256, False, 0.25]]- [-1, 1, Conv, [256, 3, 2]] # 3-P3/8- [-1, 2, C3k2, [512, False, 0.25]]- [-1, 1, Conv, [512, 3, 2]] # 5-P4/16- [-1, 4, A2C2f, [512, True, 4]]- [-1, 1, Conv, [1024, 3, 2]] # 7-P5/32- [-1, 4, A2C2f, [1024, True, 1]] # 8
# YOLO12n head
head:- [-1, 1, nn.Upsample, [None, 2, "nearest"]]- [[-1, 6], 1, Concat, [1]] # cat backbone P4- [-1, 2, A2C2f, [512, False, -1]] # 11- [-1, 1, nn.Upsample, [None, 2, "nearest"]]- [[-1, 4], 1, Concat, [1]] # cat backbone P3- [-1, 2, A2C2f, [256, False, -1]] # 14- [-1, 1, Conv, [256, 3, 2]]- [[-1, 11], 1, Concat, [1]] # cat head P4- [-1, 2, A2C2f, [512, False, -1]] # 17- [-1, 1, Conv, [512, 3, 2]]- [[-1, 8], 1, Concat, [1]] # cat head P5- [-1, 2, C3k2, [1024, True]] # 20 (P5/32-large)- [[14, 17, 20], 1, Detect, [nc]] # Detect(P3, P4, P5)

九、目标检测系列文章
- YOLOv5s网络模型讲解(一看就会)
- 生活垃圾数据集(YOLO版)
- YOLOv5如何训练自己的数据集
- 双向控制舵机(树莓派版)
- 树莓派部署YOLOv5目标检测(详细篇)
- YOLO_Tracking 实践 (环境搭建 & 案例测试)
- 目标检测:数据集划分 & XML数据集转YOLO标签
- DeepSort行人车辆识别系统(实现目标检测+跟踪+统计)
- YOLOv5参数大全(parse_opt篇)
- YOLOv5改进(一)-- 轻量化YOLOv5s模型
- YOLOv5改进(二)-- 目标检测优化点(添加小目标头检测)
- YOLOv5改进(三)-- 引进Focaler-IoU损失函数
- YOLOv5改进(四)–轻量化模型ShuffleNetv2
- YOLOv5改进(五)-- 轻量化模型MobileNetv3
- YOLOv5改进(六)–引入YOLOv8中C2F模块
- YOLOv5改进(七)–改进损失函数EIoU、Alpha-IoU、SIoU、Focal-EIOU
- YOLOv5改进(八)–引入Soft-NMS非极大值抑制
- YOLOv5改进(九)–引入BiFPN模块
- 基于YOLOv10的车辆统计跟踪与车速计算应用
- 初探 YOLOv8(训练参数解析)
- YOLOv8不同模型对比和onnx部署详解
- 如何利用YOLOv8训练自己的数据集 && 3种加载模型场景讲解
- YOLOv8改进(一)-- 轻量化模型ShuffleNetV2
- 如何使用Labelimg查看已经标注好的YOLO数据集标注情况
